Grafana Alertmanager: Integrate Slack Notifications

O.Artsplacecanmore 96 views
Grafana Alertmanager: Integrate Slack Notifications

Grafana Alertmanager: Integrate Slack Notifications

Integrating Grafana Alertmanager with Slack is super useful, guys! It allows you to receive notifications about your systems’ health and performance directly in your Slack channels. This way, your team can quickly respond to issues, troubleshoot problems, and keep everything running smoothly. Let’s dive into how to set this up.

Why Integrate Grafana Alertmanager with Slack?

First off, why bother? Well, think about it: instead of constantly monitoring dashboards, you get real-time alerts delivered right where your team hangs out—Slack! This means faster response times and fewer potential headaches. Here’s a breakdown of the benefits:

  • Real-time Notifications: Get alerts as soon as issues arise.
  • Centralized Communication: Keep all your alerts in one place, making it easier to track and manage.
  • Faster Response Times: Immediate notifications mean quicker troubleshooting and resolution.
  • Improved Collaboration: Teams can discuss and address issues directly in the Slack channel.
  • Customizable Alerts: Configure alerts to only receive the information you need, reducing noise.

Prerequisites

Before we get started, make sure you have a few things in place:

  • Grafana Instance: You should have a running Grafana instance with Alertmanager configured. If you don’t, set that up first!
  • Slack Workspace: You’ll need admin access to your Slack workspace to create a Slack App and a webhook URL.
  • Alertmanager Configuration: Basic knowledge of Alertmanager configuration files (usually alertmanager.yml ).

Step-by-Step Guide to Integrating Grafana Alertmanager with Slack

Alright, let’s get our hands dirty and set up this integration. Follow these steps, and you’ll be golden!

Step 1: Create a Slack App

First, we need to create a Slack App. This app will act as the bridge between Alertmanager and your Slack channel. Here’s how:

  1. Go to Slack API: Head over to api.slack.com/apps and click on “Create New App.”
  2. App Name and Workspace: Give your app a name (like “Alertmanager Notifications”) and select the Slack workspace where you want to receive notifications.
  3. Create the App: Click the “Create App” button.

Step 2: Configure Incoming Webhooks

Next, we’ll set up incoming webhooks, which will allow Alertmanager to send messages to your Slack channel.

  1. Activate Incoming Webhooks: In your app’s settings, go to “Features” > “Incoming Webhooks” and activate the feature by toggling the switch to “On.”
  2. Add New Webhook to Workspace: Click the “Add New Webhook to Workspace” button.
  3. Authorize the App: You’ll be prompted to authorize the app to post to a channel. Choose the channel where you want to receive alerts and click “Allow.”
  4. Copy the Webhook URL: After authorization, you’ll receive a unique webhook URL. Copy this URL —we’ll need it later for the Alertmanager configuration. Keep this URL secure!

Step 3: Configure Alertmanager

Now, let’s configure Alertmanager to use the Slack webhook we just created. We’ll modify the alertmanager.yml file to include the Slack integration.

  1. Open Alertmanager Configuration: Locate your alertmanager.yml file. It’s usually in the same directory as your Alertmanager executable or defined by the --config.file flag.

  2. Edit the Configuration: Add a new receiver and route to send alerts to Slack. Here’s an example:

    ”`yaml receivers:

     - name: 'slack-notifications'
    slack_configs:
      - api_url: '<YOUR_SLACK_WEBHOOK_URL>'
        channel: '#your-slack-channel'
        title: '[{{ .Status | toUpper }}] {{ .GroupLabels.alertname }}'
        text: |
          {{ range .Alerts }}
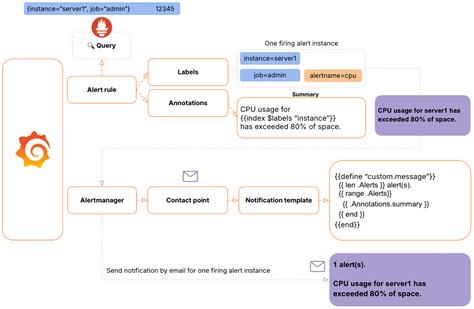
          *Alert:* {{ .Annotations.summary }}
          *Description:* {{ .Annotations.description }}
          *Severity:* {{ .Labels.severity }}
          *Runbook URL:* {{ .Annotations.runbook_url }}
          *Dashboard URL:* {{ .GeneratorURL }}
          {{ end }}
    

    route: group_by: [‘alertname’] receiver: ‘slack-notifications’ “`

    • Replace <YOUR_SLACK_WEBHOOK_URL> with the webhook URL you copied from the Slack App settings.
    • Adjust #your-slack-channel to the name of your Slack channel (e.g., #alerts , #monitoring ).
    • The title and text fields define the format of the Slack messages. Customize these to include the information most relevant to your team.
  3. Explanation of Configuration:

    • receivers: Defines where the alerts will be sent. We’ve created a receiver named slack-notifications that uses slack_configs to specify the Slack webhook URL and channel.
    • api_url: This is where you paste the Slack webhook URL.
    • channel: The Slack channel where the alerts will be posted. Make sure the Slack App has permission to post to this channel.
    • title: The title of the Slack message. We’re using Go templates to include the alert status (e.g., FIRING, RESOLVED) and the alert name.
    • text: The body of the Slack message. This section uses Go templates to iterate through the alerts and include details like the alert summary, description, severity, runbook URL, and dashboard URL.
    • route: Defines how alerts are routed to receivers. In this example, we’re grouping alerts by alertname and sending them to the slack-notifications receiver.
  4. Save the Configuration: Save the alertmanager.yml file.

Step 4: Restart Alertmanager

For the changes to take effect, you need to restart Alertmanager. Use the appropriate command for your system, such as:

sudo systemctl restart alertmanager

Or, if you’re running Alertmanager directly:

./alertmanager --config.file=alertmanager.yml

Step 5: Test the Integration

Now, let’s test if everything is working as expected. You can generate a test alert to see if it shows up in your Slack channel.

  1. Create a Test Alert: You can create a temporary alert rule in Grafana or use amtool (the Alertmanager command-line tool) to send a test alert.

    Using amtool :

    ”`bash amtool alert add –alertname=TestAlert –severity=critical –summary=“This is a test alert” –description=“Testing the Slack integration”


2.  **Check Slack Channel:** After a few moments, you should see a message in your Slack channel with the details of the test alert. If you do, congratulations! Your integration is working.

## Advanced Configuration

Once you have the basic integration set up, you can customize it further to meet your specific needs.

### Customize Alert Messages

You can modify the `title` and `text` fields in the `alertmanager.yml` file to include different information or change the formatting of the messages. Use Go templates to access alert labels, annotations, and other data.

For example, to include the instance name in the alert title, you could modify the `title` field like this:

```yaml
title: '[{{ .Status | toUpper }}] {{ .GroupLabels.alertname }} - Instance: {{ .GroupLabels.instance }}'

Add Resolve Messages

It’s helpful to receive a notification when an alert is resolved. You can configure Alertmanager to send a resolve message to Slack when an alert transitions from the firing to the resolved state.

To do this, add a resolve_timeout to your route configuration:

route:
  group_by: ['alertname']
  receiver: 'slack-notifications'
  resolve_timeout: 5m

This will send a resolve message 5 minutes after the alert is resolved.

Using Different Slack Channels Based on Severity

You might want to send critical alerts to a different Slack channel than informational alerts. You can achieve this by using different receivers and routes based on alert labels.

First, define multiple receivers for different severity levels:

receivers:
  - name: 'slack-critical'
    slack_configs:
      - api_url: '<YOUR_SLACK_WEBHOOK_URL_CRITICAL>'
        channel: '#critical-alerts'
        title: '[CRITICAL] {{ .GroupLabels.alertname }}'
        text: '{{ range .Alerts }}Summary: {{ .Annotations.summary }}{{ end }}'
  - name: 'slack-info'
    slack_configs:
      - api_url: '<YOUR_SLACK_WEBHOOK_URL_INFO>'
        channel: '#info-alerts'
        title: '[INFO] {{ .GroupLabels.alertname }}'
        text: '{{ range .Alerts }}Summary: {{ .Annotations.summary }}{{ end }}'

Then, create routes to send alerts to the appropriate receiver based on the severity label:

route:
  group_by: ['alertname']
  routes:
    - match:
        severity: 'critical'
      receiver: 'slack-critical'
    - match:
        severity: 'info'
      receiver: 'slack-info'
  receiver: 'slack-notifications'

Using Go Templates for Advanced Formatting

Go templates are super powerful for customizing your Slack messages. You can use them to access and format alert data in various ways. Here are a few examples:

  • Conditional Formatting:

    {{ if eq .Labels.severity "critical" }}
    *Severity:* **CRITICAL**
    {{ else }}
    *Severity:* {{ .Labels.severity }}
    {{ end }}
    
  • Looping Through Labels:

    {{ range $key, $value := .Labels }}
    *{{ $key }}:* {{ $value }}
    {{ end }}
    

Troubleshooting

Sometimes, things don’t go as planned. Here are a few common issues and how to troubleshoot them:

  • No Alerts in Slack:
    • Check Webhook URL: Ensure the webhook URL in your alertmanager.yml is correct.
    • Check Slack App Permissions: Make sure the Slack App has permission to post to the specified channel.
    • Check Alertmanager Logs: Look for any errors in the Alertmanager logs.
  • Incorrect Alert Formatting:
    • Review Go Templates: Double-check your Go templates in the alertmanager.yml file for syntax errors.
    • Test with Simple Templates: Start with simple templates and gradually add complexity.
  • Alertmanager Not Restarting:
    • Check Configuration File: Ensure your alertmanager.yml file is valid. You can use amtool check config alertmanager.yml to validate it.
    • Check System Logs: Look for any errors in the system logs that might be preventing Alertmanager from restarting.

Best Practices

To get the most out of your Grafana Alertmanager and Slack integration, follow these best practices:

  • Use Meaningful Alert Annotations: Include clear and concise summaries and descriptions in your alert annotations. This will help your team quickly understand the issue.
  • Provide Runbook URLs: Link to runbooks or documentation that provide step-by-step instructions for resolving common issues.
  • Customize Alert Messages: Tailor your alert messages to include the information that is most relevant to your team.
  • Monitor Alert Volume: Keep an eye on the volume of alerts you’re receiving. If you’re getting too many alerts, review your alert rules and adjust thresholds as needed.
  • Regularly Review and Update Configuration: Periodically review your Alertmanager configuration to ensure it’s up-to-date and meeting your needs.

Conclusion

Integrating Grafana Alertmanager with Slack is a game-changer for monitoring and incident response. By following this guide, you can set up a robust notification system that keeps your team informed and helps you resolve issues quickly. So go ahead, give it a try, and take your monitoring to the next level! You’ll be glad you did!