Grafana 9 Alerting: Setup Email Notifications

O.Artsplacecanmore 108 views
Grafana 9 Alerting: Setup Email Notifications

Grafana 9 Alerting: Setup Email Notifications

Let’s dive into setting up alerting and email notifications in Grafana 9. This is a crucial part of monitoring your systems and getting notified when things go sideways. Grafana 9 brings some significant changes to how alerting works, so let’s break it down step by step.

Understanding Grafana 9 Alerting

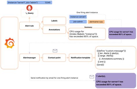
Grafana 9’s alerting system is built around the concept of a unified alerting platform, aiming to consolidate alerting rules from various data sources into a single, manageable interface. This means you can define alerts based on metrics from Prometheus, Graphite, Loki, and many other data sources, all within Grafana. One of the key improvements is the revamped UI, which makes it easier to create, manage, and silence alerts. The new alerting system also introduces the concept of alert instances , allowing you to see exactly which conditions triggered an alert. This is a big step up from previous versions, where it could be harder to pinpoint the exact cause of an alert.

Another important aspect of Grafana 9 alerting is the separation of alert rules and notification policies . Alert rules define the conditions that trigger an alert, while notification policies determine how and where those alerts are sent. This separation provides greater flexibility and control over your alerting workflows. For example, you can define a single alert rule and then use different notification policies to send alerts to different teams or channels based on severity or other criteria. Furthermore, Grafana 9 enhances the ability to manage alert silences, making it easier to suppress notifications during maintenance windows or when investigating issues. The unified alerting system simplifies the process of acknowledging and resolving alerts, ensuring that your team can respond quickly and effectively to incidents. Overall, Grafana 9’s alerting system is designed to be more powerful, flexible, and user-friendly than previous versions, providing a comprehensive solution for monitoring and incident response.

Prerequisites

Before we get started, make sure you have the following:

  • Grafana 9 Instance: You need a running Grafana 9 instance. If you don’t have one, you can download it from the official Grafana website ( https://grafana.com/ ) and follow the installation instructions.
  • SMTP Server: You’ll need access to an SMTP server to send email notifications. This could be your own SMTP server or a service like SendGrid, Mailgun, or AWS SES. Make sure you have the necessary credentials (host, port, username, and password).
  • Data Source: Ensure you have at least one data source configured in Grafana that you want to monitor. This could be Prometheus, Graphite, Loki, or any other supported data source.

Having these prerequisites in place will ensure a smooth setup process for Grafana 9 alerting and email notifications. Without a running Grafana 9 instance, you won’t be able to configure and test your alerts. Similarly, without an SMTP server, you won’t be able to send email notifications, which is the primary focus of this guide. Finally, having a configured data source is essential because alerts are triggered based on the data from these sources. So, double-check that you have everything ready before proceeding to the next steps. This preparation will save you time and frustration in the long run, allowing you to focus on configuring your alerts effectively.

Configuring SMTP Settings in Grafana

First, we need to configure Grafana to use your SMTP server for sending emails. Follow these steps:

  1. Edit the Grafana Configuration File:
    • Locate the grafana.ini file. The location varies depending on your installation, but it’s typically in /etc/grafana/ or /usr/local/etc/grafana/ . If you’re using Docker, you might need to create a custom grafana.ini file and mount it to the container.
    • Open the grafana.ini file in a text editor.
  2. Configure SMTP Settings:
    • Find the [smtp] section in the grafana.ini file. If it doesn’t exist, you can add it.
    • Uncomment and modify the following settings to match your SMTP server configuration:
[smtp]
enabled = true
host = your_smtp_host:your_smtp_port
user = your_smtp_username
password = your_smtp_password
from_address = your_email_address
from_name = Grafana
skip_verify = true ; ONLY FOR TESTING


*   Replace `your_smtp_host`, `your_smtp_port`, `your_smtp_username`, `your_smtp_password`, and `your_email_address` with your actual SMTP server details.
*   `skip_verify = true` is **only for testing** and should **not** be used in production as it skips TLS certificate verification.
  1. Restart Grafana:
    • After saving the changes to grafana.ini , restart the Grafana server for the changes to take effect. You can usually do this with a command like sudo systemctl restart grafana-server or docker restart your_grafana_container .

Configuring the SMTP settings correctly is crucial for Grafana to send email notifications. Ensure that you double-check all the details , such as the host, port, username, and password, to avoid any issues. If you’re using a service like SendGrid or Mailgun, refer to their documentation for the correct SMTP settings. The from_address is the email address that will appear as the sender of the email notifications. The from_name is the name that will be displayed along with the email address. Remember that using skip_verify = true is highly discouraged in production environments because it compromises the security of your email communication. Always use proper TLS certificate verification to ensure that your email traffic is encrypted and secure. After restarting Grafana, you can test the SMTP configuration by sending a test email from the Grafana UI, which we’ll cover later in this guide. This will help you confirm that the SMTP settings are correctly configured and that Grafana can successfully send emails.

Creating a Notification Channel

Now that SMTP is configured, let’s create a notification channel in Grafana. This channel defines how alerts will be sent via email.

  1. Navigate to Alerting:
    • In the Grafana UI, click on the “Alerting” (bell icon) in the left-hand navigation menu.
  2. Go to Notification Channels:
    • Click on “Notification channels”.
  3. Add a New Channel:
    • Click on “Add notification channel”.
  4. Configure the Channel:
    • Name: Give your notification channel a descriptive name (e.g., “Email Notifications”).
    • Type: Select “Email”.
    • Settings:
      • Addresses: Enter the email addresses that should receive notifications, separated by commas.
      • Single email: Toggle this option based on whether you want to receive a single email for multiple alerts or separate emails for each alert.
      • Disable Resolve Message: If you don’t want to receive a notification when an alert resolves, enable this option.
      • Include image: Include a snapshot of the graph in the email.
    • Optional Settings:
      • Customize the subject and body templates if needed.
  5. Save the Channel:
    • Click “Save notification channel”.

Creating a notification channel is a critical step in setting up email notifications in Grafana. The notification channel acts as a bridge between the alerting rules and the email addresses that will receive the alerts. When configuring the channel, make sure to provide a clear and descriptive name so that you can easily identify it later. The “Type” field must be set to “Email” to ensure that the notifications are sent via email. In the “Addresses” field, you can specify multiple email addresses, separating them with commas. The “Single email” option allows you to control whether you receive a single email for multiple alerts or separate emails for each alert. If you enable the “Disable Resolve Message” option, you will not receive notifications when an alert resolves, which can be useful in certain scenarios. Including an image in the email can provide valuable context about the alert, especially when dealing with time-series data. After configuring the channel, save it to ensure that your settings are applied . You can create multiple notification channels to send alerts to different groups of people or to use different email configurations.

Creating an Alert Rule

Now that we have a notification channel, we can create an alert rule that uses it.

  1. Navigate to Alerting:
    • In the Grafana UI, click on the “Alerting” (bell icon) in the left-hand navigation menu.
  2. Go to Alert Rules:
    • Click on “Alert rules”.
  3. Create a New Alert Rule:
    • Click on “Create alert rule”.
  4. Configure the Alert Rule:
    • Rule name: Give your alert rule a descriptive name (e.g., “High CPU Usage”).
    • Data Source: Select the data source you want to monitor.
    • Query: Define the query that retrieves the metric you want to alert on. For example, if you’re using Prometheus, you might use a query like rate(process_cpu_seconds_total[5m]) to monitor CPU usage.
    • Condition: Define the condition that triggers the alert. For example, you might set the condition to be “WHEN avg() OF query(A, 5m) IS ABOVE 80”.
    • Evaluate every: Set the evaluation interval (e.g., “1m”).
    • Evaluate for: Set the evaluation duration (e.g., “5m”).
    • Configure Notifications:
      • In the “Notifications” section, select the notification channel you created earlier (e.g., “Email Notifications”).
    • Optional Settings:
      • Add annotations to provide additional context about the alert.
      • Customize the alert message.
  5. Save the Alert Rule:
    • Click “Save”.

Creating an alert rule is the core of the alerting process. The alert rule defines the conditions that must be met for an alert to be triggered. When creating an alert rule, it’s important to choose a descriptive name that clearly indicates what the rule is monitoring. The data source should be the source of the metric you want to alert on, such as Prometheus, Graphite, or Loki. The query defines how to retrieve the metric from the data source. The condition is the most important part of the alert rule , as it specifies the criteria that must be met for the alert to be triggered. For example, you might set the condition to be “WHEN avg() OF query(A, 5m) IS ABOVE 80”, which means that the alert will be triggered when the average value of the query over the last 5 minutes is above 80. The evaluation interval determines how often the alert rule is evaluated, while the evaluation duration specifies how long the condition must be met before the alert is triggered. In the “Notifications” section, you must select the notification channel that you created earlier. This will ensure that the alert is sent to the email addresses specified in the notification channel. After configuring the alert rule, save it to ensure that your settings are applied . You can create multiple alert rules to monitor different metrics and conditions.

Testing the Alert

After creating the alert rule, it’s essential to test it to ensure it’s working correctly.

  1. Simulate the Alert Condition:
    • Depending on the metric you’re monitoring, you’ll need to simulate the condition that triggers the alert. For example, if you’re monitoring CPU usage, you might need to run a CPU-intensive task to increase CPU usage above the threshold.
  2. Monitor the Alert State:
    • In the Grafana UI, go to the “Alerting” section and click on “Alert rules”.
    • Find the alert rule you created and check its state. It should change from “Normal” to “Pending” and then to “Firing” if the alert condition is met.
  3. Check for Email Notification:
    • Check the email address(es) you configured in the notification channel. You should receive an email notification indicating that the alert has been triggered.
  4. Resolve the Alert:
    • After receiving the alert, resolve the condition that triggered it. For example, if you increased CPU usage, stop the CPU-intensive task.
  5. Verify the Resolve Notification (Optional):
    • If you didn’t disable resolve messages in the notification channel, you should receive another email notification indicating that the alert has been resolved.

Testing the alert is a critical step to ensure that your alerting configuration is working as expected. By simulating the alert condition, you can verify that the alert rule is correctly configured and that it triggers when the specified condition is met. Monitoring the alert state in the Grafana UI allows you to see the progression of the alert from “Normal” to “Pending” and then to “Firing”. Checking for the email notification confirms that the notification channel is correctly configured and that the email is being sent to the specified address(es). Resolving the alert and verifying the resolve notification (if enabled) ensures that you receive a notification when the condition that triggered the alert is no longer present. If you don’t receive the email notification or if the alert doesn’t trigger when it should, you’ll need to troubleshoot your configuration. This might involve checking the SMTP settings, the notification channel configuration, or the alert rule configuration. By thoroughly testing your alerts, you can ensure that you’re notified when important events occur in your environment, allowing you to respond quickly and effectively.

Troubleshooting

If you’re not receiving email notifications, here are some things to check:

  • SMTP Settings: Double-check your SMTP settings in the grafana.ini file. Make sure the host, port, username, and password are correct.
  • Grafana Logs: Check the Grafana server logs for any errors related to sending emails. The logs are typically located in /var/log/grafana/grafana.log .
  • Notification Channel Configuration: Verify that the email address(es) in the notification channel are correct and that the channel is enabled.
  • Alert Rule Configuration: Ensure that the alert rule is correctly configured and that the condition is being met.
  • Firewall: Make sure that your firewall is not blocking outgoing traffic on the SMTP port (usually 25, 465, or 587).
  • Spam Filter: Check your spam filter to see if the email notifications are being marked as spam.

Troubleshooting email notifications can be a process of elimination. Start by checking the most common causes , such as incorrect SMTP settings or a misconfigured notification channel. The Grafana server logs can provide valuable information about any errors that occur during the email sending process. If you’re using a firewall, make sure that it’s not blocking outgoing traffic on the SMTP port. Also, check your spam filter to ensure that the email notifications are not being marked as spam . If you’re still having trouble, try sending a test email from the command line using a tool like sendmail or swaks to verify that your SMTP server is working correctly. If the test email is successful, the problem is likely with the Grafana configuration. If the test email fails, the problem is likely with the SMTP server. By systematically checking each potential cause, you can identify the root cause of the problem and resolve it. Remember to restart Grafana after making any changes to the configuration.

Conclusion

Setting up alerting and email notifications in Grafana 9 is a straightforward process, but it requires careful attention to detail. By following the steps outlined in this guide, you can ensure that you’re notified when important events occur in your environment. Grafana 9’s new alerting system provides a powerful and flexible way to monitor your systems and respond quickly to incidents. So, go ahead and set up those alerts to keep your systems running smoothly!

Grafana 9 alerting combined with email notifications is a robust solution for proactive system monitoring. By understanding the new alerting system, configuring SMTP settings, creating notification channels, and defining alert rules, you can effectively monitor your systems and receive timely notifications when issues arise. Remember to test your alerts thoroughly and troubleshoot any issues that may occur. With Grafana 9’s improved alerting capabilities, you can ensure that your team is always aware of the health and performance of your systems, enabling you to respond quickly and minimize downtime. Whether you’re monitoring CPU usage, memory consumption, disk space, or any other metric, Grafana 9 provides the tools you need to stay informed and take action when necessary. So, embrace Grafana 9’s alerting features and take your system monitoring to the next level .